Breadcrumbs

Alterar versão da tbparameters em banco Informix

Introdução

Como alterar versão da tbparameters em banco Informix quando o script é realizado manualmente?

Passo a passo

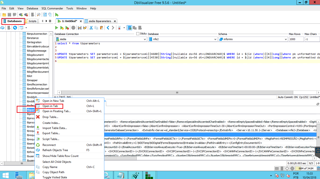
Para as versões do DbVisualizer mais recentes, o processo para alter a versão é um pouco diferente. Segue os passos: Na aba Databases selecione a tabela da tbparameters e com o botão direito do mouse selecione Open in Tab; Irá abrir a aba da tabela, na linha da versão com o botão direito do mouse selecione Script to SQL Commander > UPDATE WHERE; Criado o script automático, só trocar a versão e executa-lo; Segue imagens dos passos abaixo.

image-20221203-064907.png
image-20221203-064911.png
image-20221203-064914.png

Informação Complementar

Utilizando o DbVisualizer, após conectar no banco ele estará na aba SQL Commander, altere para a aba “Object View” localize a tabela tbparameters, clique na aba “Data”, lá irá aparecer os dados desta tabela onde é possível alterá-los, altere para a versão desejada e clique em salvar no ícone de disquete como mostra na imagem abaixo.

image-20221203-064920.png

Outras informações

Fonte: Morian Vargas Flores, Lauvir José Ribeiro Junior